推荐参阅列表
- 推荐阅读-paxos生活化案例讲解
- 推荐阅读-架构师需要了解的Paxos原理、历程及实战
- 推荐阅读-图解分布式一致性协议Paxos
- 推荐阅读-Paxos协议超级详细解释+简单实例
解决了什么
解决分布式环境下数据一致性的问题。分布式环境下不同数据副本节点之间可能数据不一致,paxos和raft算法提供了一种可靠的解决方案。
两者选主总结:
Paxos 过程并非“一轮定主”,而是:
- Paxos 共识本质是“多轮投票+承诺”模型,不一定一轮就有结果;
- Proposer 发起 Prepare(提案),Acceptor 可能因已有更大编号或其他原因不同意;
- 如果遭遇冲突,“这一轮选主/共识未成功”,需要再来一轮(提案号加大再试);
- 反复碰撞、重试,最终才有一轮被大多数同意(无其他高号重复抢票时)才定主;
- Paxos中相同Term中即使并发进入Accept阶段,但是节点已经承诺过不支持编号小的,当Accept中携带的编号为1<2时,将不被接受,无法通过选举确认阶段,所以不会出现相同Term下两个节点竞选成功
换句话说,Paxos 往往需要多轮反复,直到最终有一轮“幸运获胜”。
Raft 选主过程实际是一轮确定:
- Raft 的 Leader 选举,就是某个 Candidate 在一个任期 term 内向大家请求投票;
- 只要某个节点先获得了半数以上选票,它就立刻成为新 Leader(这一轮选举就结束);
- 若有多个节点同时竞争(即 term 中无人得半数),下一轮 term 自动开始(随机超时机制保证极少碰撞);
所以,几乎一轮选举就能选出 Leader,且选出马上进入工作阶段。
在实际应用中,Raft算法和Paxos算法也各有优劣。Raft算法相对来说更加适用于需要频繁变更集群配置的场景,例如分布式数据库的自动扩展。而Paxos算法则更适合于需要高度可用性和容错性的场景,例如分布式锁、分布式事务等,就某个值达成一致的算法。
Paxos算法任意一个节点都可接受请求,而Raft节点通过leader节点进服务。
Paxos算法
涉及到角色
- Proposer:N个,提议发起者,将提案<proposal number, n>对外公布,发送自己的提议;
- Acceptor:N个,提议接受者(一般也是投票者Proposer),Proposer提出的提议必须获得超过半数(N/2+1)的 Acceptor批准后才能通过。
- Learner:1个,提议学习者,当一个提议通过后,Learner将通过的确定性取值同步给其他未确定的Acceptor。
协议过程简单总结
一句话总结:proposer将发起提案(value)给所有accpetor,超过半数accpetor获得批准后,proposer将提案写入accpetor内,最终所有accpetor获得一致性的确定性取值,且后续不允许再修改。
若不能收集到半数投票,这一轮参与者将一直等待;
在节点角色中存在一个本地定时器,一个倒计时即为一个周期。对于选主Leader场景,如果周期内Leader未发送心跳消息,则Follower自动开启新一轮选主操作。
先给个示例讲解方便理解
设有 A、B、C、D、E 五位评委。
第一步:小明 Prepare(1)
- 小明编号1,向所有人说:“你们能承诺不支持更小编号吗?”
- 假设A、B还没收到,C、D、E收到,答应“好,以后 <1 的都不支持了”。
第二步:小红 Prepare(2)
- 小红编号2,向所有人说同样的问题。
- A、B此时没承诺过其他人,所以答应。
- C、D、E虽然刚答应过小明,但现在编号2 >1,仍然答应!(因为 Paxos 要求承诺总支持最高编号)。
- 整个集体都会同意支持小红。
第三步:小红 Accept(2, value)
- 小红请求:“你们能接受我当班长吗?”
- 如果 C、D、E 在此之前未接受过别的更高编号提案,就答应。
- 至此,假如小红的 Accept 被大多数接受,即最终小红被选定为共识结果。
小明这时怎么办?
- 小明继续尝试 Accept(1, value) 时,A、B都没答应过编号1,可能会答应;但 C、D、E 已经承诺了编号2,不会再接受编号1 的请求。
- 所以小明 Accept(1, value) 阶段,也无法再凑够半数被拒绝掉。
不同Term下异常处理
Raft 在集群日志不一致时的 Leader 选举原理,Raft中承诺一个Term中一旦投票给某个节点后,将不在投票给其他节点,当不同Term节点都认为自己是Leader时,只要有一个 Leader 能及时用心跳/日志同步占据大多数,其他节点会识别到 term/Leader 冲突,回退成 Follower,只认更大 term/最新 Leader(即使较低的被承认过也会被替换)。
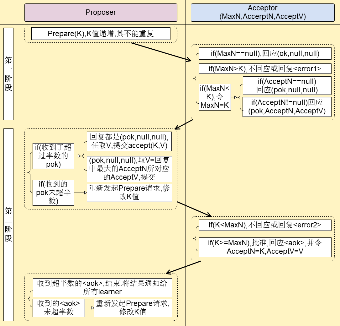
协议两大阶段
第一阶段 Prepare
P1-a):Proposer 发送 Prepare
Proposer 生成全局且递增的提案 ID(Proposalid,以高位时间戳 + 低位机器 IP 可以保证性和递增性),向 Paxos 集群的所有机器发送 PrepareRequest,这里无需携带提案内容,只携带 Proposalid 即可。
P1-b):Acceptor 应答 Prepare
Acceptor 收到每一个PrepareRequest 后,根据“两个承诺,一个应答”。
两个承诺
承诺一,Acceptor不再应答Proposer发出的 Proposalid 小于等于(注意:这里是 <= )当前请求的 PrepareRequest; – –> 第一阶段的承诺,响应PrepareResponse,貌似响应中也应为目前无接受值而只是包含Proposalid
承诺二,Acceptor不再应答Proposer发出的 Proposalid 小于(注意:这里是 < )当前请求的 AcceptRequest; – –> 第二阶段的承诺,响应AcceptResponse
承诺接收最新提案且废弃旧提案
一个应答
若传入的提案的编号大于它已经回复的所有 prepare 消息,则Acceptor返回自己已经 Accept 过的提案中 ProposalID 较大的那个提案的内容(已批准过最大值),如果没有则返回空值;
应答当前请求前,也要按照“两个承诺”检查,且Acceptor应答前要在本地持久化当前响应的Propsalid。
在Prepare阶段,Acceptor可以不停的根据上面的两个承诺进行应答。把自己已经应答过的历史值返回给Proposer,这样Proposer就可以对历史的最大提案值重新作为提案内容。
第二阶段 Accept
当一个 Proposer 收到了多数 Acceptors 对 prepare 的回复后,就进入批准阶段。P2-a):Proposer 发送 Accept
“提案生成规则”:Proposer 收集到第一阶段多数派应答的 PrepareResponse 后,从中选择proposalid最大的提案内容,作为要发起 Accept 的提案,如果这个提案为空值,则可以自己随意决定提案内容,否则获取在prepare阶段响应中的最大的Proposalid的value,然后加上当前 Proposalid,向 Paxos 集群的所有机器发送AccpetRequest<Proposalid,value>。
此时要不就是初始阶段携带了自己值,要不就是携带了某个Acceptor接受的最大提案编号以及对应的值
P2-b):Acceptor 应答 Accept
Accpetor 收到 AccpetRequest 后,检查不违背自己之前作出的“两个承诺”情况下,持久化当前 Proposalid 和提案内容,若此时在半数中有新的协议版本>当前版本,则将返回新的AcceptResponse。最后 Proposer 收集到多数派应答的 AcceptResponse 后,形成决议。

简单示例
引用paxos原理分析简单图解示例

Multi Paxos
Basic-Paxos 只是理论模型,在实际工程场景下,比如数据库同步 Redolog,还是需要集群内有一个 leader,作为数据库主机,和多个备机联合组成一个 Paoxs 集群,对 Redolog 进行持久化。
Question
- 如果靠提议ID的大小决定,那岂不是谁的大谁就会被接受,可不可能不应该被接受的使用最大id。
- 想获得过半响应,则需要等待多久?
Raft算法
引入主节点,通过竞选。
节点类型:Follower、Candidate 和 Leader,Leader 会周期性的发送心跳包给 Follower。每个 Follower 都设置了一个随机的竞选超时时间,一般为 150ms~300ms,如果在这个时间内没有收到 Leader 的心跳包,就会变成 Candidate,进入竞选阶段。
流程
最初阶段,此时只有 Follower,没有 Leader。Follower A 等待一个随机的竞选超时时间之后,没收到 Leader 发来的心跳包,因此进入竞选阶段。

此时 A 发送投票请求给其它所有节点。
其它节点会对请求进行回复,如果超过一半的节点回复了,那么该 Candidate 就会变成 Leader。

之后 Leader 会周期性地发送心跳包给 Follower,Follower 接收到心跳包,会重新开始计时。

多个 Candidate 竞选
如果有多个 Follower 成为 Candidate,并且所获得票数相同,那么就需要重新开始投票,例如下图中 Candidate B 和 Candidate D 都获得两票,因此需要重新开始投票。

当重新开始投票时,由于每个节点设置的随机竞选超时时间不同,因此能下一次再次出现多个 Candidate 并获得同样票数的概率很低。

日志复制
来自客户端的修改都会被传入 Leader。注意该修改还未被提交,只是写入日志中。
Leader 会把修改复制到所有 Follower。
Leader 会等待大多数的 Follower 也进行了修改,然后才将修改提交。
此时 Leader 会通知的所有 Follower 让它们也提交修改,此时所有节点的值达成一致。
最后,领导者向客户端返回日志写入成功的响应消息。
日志格式
在Raft算法中,实现分布式一致性的数据被称为日志(log)。日志记录按照时间顺序进行追加,确保顺序一致性。在Raft算法中,日志以特定的格式写入日志文件,并严格按照时间顺序进行记录。通过这种方式,Raft算法保证了数据的可靠性和一致性。
下面这张图就描述了Raft集群中日志的组成结构:
在Raft算法中,每个小方框表示一个日志条目(entry),每个日志条目包含一条命令(command)、任期编号(term)、日志条目在日志中的位置信息(索引值LogIndex)。
- 命令:由客户端请求发送的执行指令,可以理解为客户端需要存储的日志数据。
- 索引值:表示日志条目在日志中的位置,它是一个连续且单调递增的整数。
- 任期编号:指的是创建该日志条目的领导者的任期编号。这个任期编号用于标识在哪个任期内该日志条目被创建。
Raft 在集群日志不一致时的 Leader 选举原理,Raft中承诺一个Term中一旦投票给某个节点后,将不在投票给其他节点,当不同Term节点都认为自己是Leader时,只要有一个 Leader 能及时用心跳/日志同步占据大多数,其他节点会识别到 term/Leader 冲突,回退成 Follower,只认更大 term/最新 Leader(即使较低的被承认过也会被替换)。
Raft 选举问题场景精化
- 假设总共 5 个节点(N=5,需要大多数>=3投票才能当选 Leader)。
- 节点日志分布如下:
| 节点 | lastLogIndex/lastLogTerm |
|---|---|
| A | 3 |
| B | 3 |
| C | 3 |
| D | 4 |
| E | 5 |
- 抛出问题:节点 D(日志为4)Timeout最先发起选举,向全体请求投票
若大多数节点(A、B、C)的日志都 ≤3,是否会投票给日志为4的 D,使得日志为5的节点 E 永远无法选出来?
Raft 选举日志新鲜度细节
Raft 的日志新鲜定义:投票时只比较 候选者 与 投票者自己 的日志新旧。
- Raft规定:“投票节点只会给日志‘不比自己老’的Candidate投票。”
- 不是和集群最全日志比较,只和自己比较!
分析投票过程
1. 节点 D 发起选举
- D 的(4) >= A/B/C 的(3),A B C 都会投票给 D(因为 D 的日志比他们新)。
- D 自己也可以投自己一票。
- D 得到 4 票(D, A, B, C),则直接当选Leader。
2. 节点 E 在下一个 term 发起选举尝试
- E 的 lastLog 5,比 D 的 4 新。
- 但是此时 D 还是 Leader,只要 D 不挂、网络未分区,E 不会有机会成为 Candidate 并拉票。
-
如果 D Down 机或失去 Leader 身份,E 有机会发起选主。
- 如果 E 拉票,A/B/C 的 lastLog 仍是 3,E >= 他们,A/B/C 会投票给 E。
- D 的 lastLog 是 4,E 的 5 > 4,也会投。
- 所以只要 E 能发起选主,是有机会成功的。