
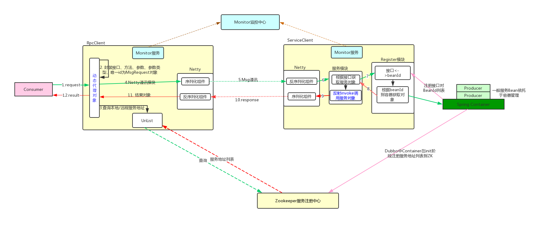
Consumer端使用动态代理模式,代理远程对象,让像调用本地对象一样。
Producr端使用java反射,依据传递过来的信息反射调用原对象服务。
1
2
3
4
5
// 请求参数封装协议:
String interfaceClassName;//接口名
String methodName;//方法名
Class<?>[] params;//参数类型
Object[] values;//参数值

Consumer端使用动态代理模式,代理远程对象,让像调用本地对象一样。
Producr端使用java反射,依据传递过来的信息反射调用原对象服务。
1
2
3
4
5
// 请求参数封装协议:
String interfaceClassName;//接口名
String methodName;//方法名
Class<?>[] params;//参数类型
Object[] values;//参数值